LATUNING
СОЗДАНИЕ И ЗАПУСК ЗАКАЗА В ПРОИЗВОДСТВО
Напомним, что у нас есть два типа заказов:
Прайсовые позиции
(то, что нужно производить)
Заказы с ГП ( то, что находится на складе готовой продукции)
В этом курсе мы рассмотрим заказы с ГП
НАЧАТЬ!
ОФОРМЛЕНИЕ ЗАКАЗА СО СКЛАДА ГП
Создай заказ покупателя, заполнив все необходимые поля.
1
В разделе "Уточнение организации"
впиши "ИП".
В разделе "Организация"
впиши "Веторов Максим Александрович ИП".
*Чтобы увеличить изображение кликни на монитор
В разделе "Склад"
впиши "ГП ИП Ветров".
После проверки и проведения заказа покупателя РОПом , отправляем счет на оплату клиенту.
2
Далее, не дожидаясь оплаты от Клиента, создай дубль заказа.
3
*Чтобы увеличить изображение кликни на монитор
На нужном заказе покупателя нажми правой кнопкой мыши и выбери "Скопировать"
В появившейся копии заказа в строке "Контрагент" впиши Ветров Максим Александрович ИП.
Будь внимателен! Убедись, что ты меняешь данные именно в копии заказа!
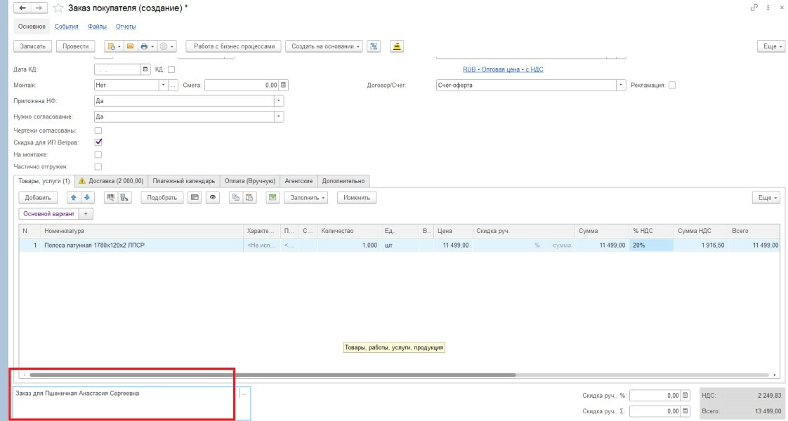
Напротив строки "Скидка для ИП Ветров" поставь галочку.
Цена автоматически станет меньше в 2 раза на все позиции.
В разделе "Организация" выбери "Вилинс ООО"
В разделе "Уточнение " выбери "ВЛ"
В графе номер пропиши вручную номер заказа.
ВАЖНО!
НОМЕР ДОЛЖЕН СОВПАДАТЬ С ПЕРВОНАЧАЛЬНЫМ ЗАКАЗОМ И В КОНЦЕ ДОЛЖНА СТОЯТЬ БУКВА «И».
Например:
000В-ГП012И ИЗНАЧАЛЬНЫЙ НОМЕР 000И-ГП012.
*Чтобы увеличить изображение кликни на монитор
В разделе "Комментарий" впиши "Заказ для ФИО Заказчка"
Поставь в резерв на складе в котором присутствует нужная вам позиция.
После того как все выполнено. Вернись в заказ от ИП Ветрова на Клиента и установить в нем статус «ПЕРЕДАН ВЛ»
4
*Чтобы увеличить изображение кликни на монитор
Таким образом у тебя будет два заказа.
Один от Клиента на ИП Ветров М.А. (после установки статуса передан ВЛ, подсвечивается красным)
Второй от ИП Ветрова М.А. на Вилинс. Все последующие действия будут происходить именно в этом заказе.
*Чтобы увеличить изображение кликни на монитор
В НАЧАЛО